Last Updated: 2025-12-11 Thu 14:41

CMSC216 Project 5: Heaps and Performance Optimization

CODE/TEST DISTRIBUTION: p5-code.zip

Video Overview: https://umd.instructure.com/courses/1388320/pages/week14-videos

CHANGELOG:

Mon Dec 8 10:42:40 AM EST 2025
According to Post 709, removed stale references to a "writeup" document in grading criteria for problem 2; this was a leftover from a previous version of the assignment which is not relevant to the current version.

1 Introduction

This project features a two required problems pertaining to the final topics discussed in the course.

  1. EL Malloc implements a simple, explicit list memory allocator. This manages heap memory in doubly linked lists of Available and Used memory blocks to provide el_malloc() / el_free(). It could be extended with some work to be a drop-in replacement for malloc() / free().
  2. A baseline implementation for a function operating on a matrix is provided and students will create an optimzied version of it which calculates the same result but in a shorter time. Doing so will involve exploiting knowledge of the memory hierarchy to favor cache and enabling multi-threading to further boost performance.

2 Download Code and Setup

Download the code pack linked at the top of the page. Unzip this which will create a project folder. Create new files in this folder. Ultimately you will re-zip this folder to submit it.

File State Notes
Makefile Provided Problem 1 & 2 Build file
testy Testing Test running script
el_malloc.h Provided Problem 1 header file
el_demo.h Provided Problem 1 demo main()
el_malloc.c COMPLETE Problem 1 implemented REQUIRED functions
test_el_malloc.c Testing Problem 1 Testing program for El Malloc
test_el_malloc.org Testing Problem 1 Testing script for El Malloc
matata_optm.c EDIT Problem 2 create and fill in optimized function definition
matata_benchmark.c Provided Problem 2 main benchmark
matata_print.c Provided Problem 2 testing program
matata_base.c Provided Problem 2 baseline function to beat
matata.h Provided Problem 2 header file
matata_util.c Provided Problem 2 utility functions for matrices/vectors
test_matata.org Testing Tests to check for memory issues in problem 2

3 Problem 1 : EL Malloc

A memory allocator is small system which manages heap memory, sometimes referred to as the "data" segment of a program. This portion of program memory is a linear set of addresses that form a large block which can expand at runtime by making requests to the operating system. Solving the allocation problem forms backbone of what malloc()/free() do by keeping track of the space used and released by a user program. Allocators also see use in garbage collected languages like Java where there are no explicit free() calls but the allocator must still find available space for new objects.

One simple way to implement an allocator is to overlay linked lists on the heap which track at a minimum the available chunks of memory and possibly also the used chunks. This comes with a cost: some of the bytes of memory in the heap are no longer available for the user program but are instead used for the allocator's book-keeping.

In this problem, an explicit list allocator is developed, thus the name of the system el_malloc. It uses two lists to track memory in the heap:

  • The Available List of blocks of memory that can be used to answer calls to malloc()
  • The Used List of blocks that have been returned by malloc() and should not be returned again until they are free()'d

Most operations boil down to manipulating these two lists in some form.

  • Allocating with ptr = el_malloc(size); searches the Available List for a block with sufficient size. That block is split into two blocks. One block answers the request and is given about size bytes; it is moved to the Used List. The second block comprises the remainder of the space and remains on the Available List.
  • Deallocating with el_free(ptr); moves the block referenced by ptr from the Used List to the Available List. To prevent fragmentation of memory, the newly available block is merged with adjacent available blocks if possible.

3.1 EL Malloc Data Structures

Several data structures defined in el_malloc.h should be studied so that one is acquainted with their intent. The following sections outline many of these and show diagrams to indicate transformation the required functions should implement.

3.2 Block Header/Footer

Each block of memory tracked by EL Malloc is preceded and succeeded by some bytes of memory for book keeping. These are referred to as the block "header" and "footer" and are encoded in the el_blockhead_t and el_blockfoot_t structs.

// type which is a "header" for a block of memory; containts info on
// size, whether the block is available or in use, and links to the
// next/prev blocks in a doubly linked list. This data structure
// appears immediately before a block of memory that is tracked by the
// allocator.
typedef struct block {
  size_t size;                  // number of bytes of memory in this block
  char state;                   // either EL_AVAILABLE or EL_USED
  struct block *next;           // pointer to next block in same list
  struct block *prev;           // pointer to previous block in same list
} el_blockhead_t;

// Type for the "footer" of a block; indicates size of the preceding
// block so that its header el_blockhead_t can be found with pointer
// arithmetic. This data appears immediately after an area of memory
// that may be used by a user or is free. Immediately after it is
// either another header (el_blockhead_t) or the end of the heap.
typedef struct {
  size_t size;
} el_blockfoot_t;

As indicated, the blocks use doubly linked nodes in the header which will allow easy re-arrangement of the list.

A picture of a block with its header, footer, and user data area is shown below.

el_block.png

Figure 1: Block data preceded by a header (el_blockhead_t) and followed by a footer (el_blockfoot_t)._

3.3 Blocks Above/Below

One might wonder why the footer appears. In tracking blocks, there will arise the need to work with a block that immediately precedes given block in memory in memory (not the previous in the linked list). The footer enables this by tracking the size of the user block of memory immediately beneath it.

This is illustrated in the diagram below.

el_headfoot.png

Figure 2: Finding preceding block header using footer (el_block_below(header))

This operation is implemented in the function el_block_below(block) and the similar operation el_block_above(block) finds the next header immediately following one in memory.

The following functions use pointer arithmetic to determine block locations from a provided pointer.

el_blockfoot_t *el_get_footer(el_blockhead_t *block);
el_blockhead_t *el_get_header(el_blockfoot_t *foot);
el_blockhead_t *el_block_above(el_blockhead_t *block);
el_blockhead_t *el_block_below(el_blockhead_t *block);

These functions benefit from macros defined in el_malloc.h that are useful for doing pointer operations involving bytes.

// macro to add a byte offset to a pointer, arguments are a pointer
// and a # of bytes (usually size_t)
#define PTR_PLUS_BYTES(ptr,off) ((void *) (((size_t) (ptr)) + ((size_t) (off))))

// macro to add a byte offset to a pointer, arguments are a pointer
// and a # of bytes (usually size_t)
#define PTR_MINUS_BYTES(ptr,off) ((void *) (((size_t) (ptr)) - ((size_t) (off))))

// macro to add a byte offset to a pointer, arguments are a pointer
// and a # of bytes (usually size_t)
#define PTR_MINUS_PTR(ptr,ptq) (((size_t) (ptr)) - ((size_t) (ptq)))

3.4 Block Lists and Global Control

The main purpose of the memory allocator is to track the available and used blocks in explicit linked lists. This allows used and available memory to be distributed throughout the heap. Below are the data structures that track these lists and the global control data structure which houses information for the entire heap.

// Type for a list of blocks; doubly linked with a fixed
// "dummy" node at the beginning and end which do not contain any
// data. List tracks its length and number of bytes in use.
typedef struct {
  el_blockhead_t beg_actual;    // fixed node at beginning of list; state is EL_BEGIN_BLOCK
  el_blockhead_t end_actual;    // fixed node at end of list; state is EL_END_BLOCK
  el_blockhead_t *beg;          // pointer to beg_actual
  el_blockhead_t *end;          // pointer to end_actual
  size_t length;                // length of the used block list (not counting beg/end)
  size_t bytes;                 // total bytes in list used including overhead; 
} el_blocklist_t;
// NOTE: total available bytes for use/in-use in the list is (bytes - length*EL_BLOCK_OVERHEAD)

// Type for the global control of the allocator. Tracks heap size,
// start and end addresses, total size, and lists of available and
// used blocks.
typedef struct {
  void *heap_start;             // pointer to where the heap starts
  void *heap_end;               // pointer to where the heap ends; this memory address is out of bounds
  size_t heap_bytes;            // number of bytes currently in the heap
  el_blocklist_t avail_actual;  // space for the available list data
  el_blocklist_t used_actual;   // space for the used list data
  el_blocklist_t *avail;        // pointer to avail_actual
  el_blocklist_t *used;         // pointer to used_actual
} el_ctl_t;

The following diagram shows some of the structure induced by use of a doubly linked lists overlaid onto the heap. The global control structure el_ctl has two lists for available and used space.

el_listsglobal.png

Figure 3: Structure of heap with several used/available blocks. Pointers from el_ctl lists allow access to these blocks.

The following functions initialize the global control structures, print stats on the heap, and clean up at the end of execution.

int el_init(int max_bytes);
void el_print_stats();
void el_cleanup();

3.5 Pointers and "Actual" Space

In several structures, there appear pointers named xxx and structs named xxx_actual. For example, in el_blocklist_t:

typedef struct {
  ...
  el_blockhead_t beg_actual;    // fixed node at beginning of list; state is EL_BEGIN_BLOCK
  el_blockhead_t *beg;          // pointer to beg_actual
  ...
} el_blocklist_t;

The intent here is that there will always be a node at the beginning of the doubly linked list to make the programming easier. It makes sense to have an actual struct beg_actual present. However, when working with the list, the address of the beginning node is often referenced making beg useful. In any case, beg will be initialized to &beg_actual as appears in el_init_blocklist().

void el_init_blocklist(el_blocklist_t *list){
  list->beg        = &(list->beg_actual); 
  list->beg->state = EL_BEGIN_BLOCK;
  list->beg->size  = EL_UNINITIALIZED;
  ...  
}

Similarly, since there will always be an Available List, el_ctl_t has both an avail pointer to the list and avail_actual which is the struct for the list.

3.6 Doubly Linked List Operations

A large number of operations in EL Malloc boil down to doubly linked list operations. This includes

  • Unlinking nodes from the middle of list during el_free()
  • Adding nodes to the beginning of a headed list (allocation and free)
  • Traversing the list to print and search for available blocks

Recall that unlinking a node from a doubly linked list involves modifying the previous and next node as in the following.

  node->prev->next = node->next;
  node->next->prev = node->prev;

while adding a new node to the front is typically accomplished via

  node->prev = list->beg;
  node->next = list->beg->next;
  node->prev->next = node;
  node->next->prev = node;

You may wish to review doubly linked list operations and do some reading on lists with "dummy" nodes at the beginning and ending if these concepts are rusty.

The following functions pertain to block list operations.

void el_init_blocklist(el_blocklist_t *list);
void el_print_blocklist(el_blocklist_t *list);
void el_add_block_front(el_blocklist_t *list, el_blockhead_t *block);
void el_remove_block(el_blocklist_t *list, el_blockhead_t *block);

3.7 Allocation via Block Splitting

The basic operation of granting memory on a call to el_malloc(size) involves finding an Available Block with enough bytes for the requested amount of memory. In the event that the block is significantly larger than the request and has enough space for a new header and footer, it can be split into two blocks with one granting the user request and another representing the remaining space.

Note that in some cases, blocks cannot be split: below is a diagram showing case analysis for blocks that have sufficient size to meet request but cannot be split. The diagram below illustrates the net result of el_split_block() which may or may not split a block. Keep in mind that any new block created is not assigned to either the Available or Used lists but will be in later functions.

el_split_cases.png

Figure 4: Shows the behavior of the el_split_block() function in two cases, a block large enough to split and one that is large enough to meet a request but cannot be split.

The rough steps for the el_malloc() function are shown below for the case when block splitting occurs.

  1. A block that is large enough to split is located and removed from the Available list.
  2. If the block is large enough, it is cut into 2 parts: the requested size and the remainder with a head/foot in between; the original block is set to be part of the Used list and the remainder the Available list
  3. The blocks are added to the required lists and a pointer to the user data within the now Used block is returned.

el_malloc_steps.png

Figure 5: Steps for el_malloc() when Splitting a block in an allocation request. The rough progression is shown after finding an appropriately sized block which is split into parts with list membership adjusted for both parts.

The following functions pertain to the location and splitting of blocks in the available list to fulfill allocation requests.

el_blockhead_t *el_find_first_avail(size_t size);
el_blockhead_t *el_split_block(el_blockhead_t *block, size_t new_size);
void *el_malloc(size_t nbytes);

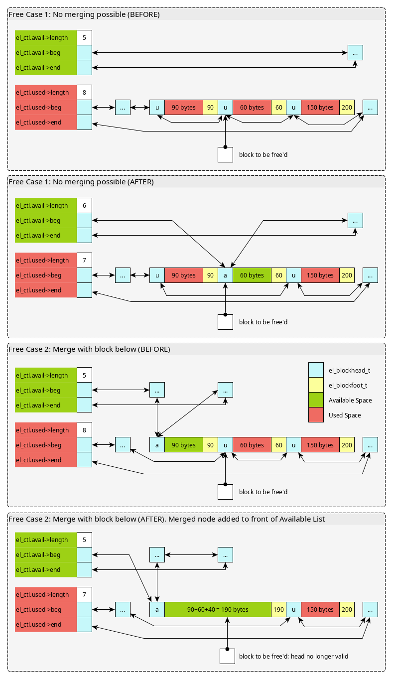
3.8 Freeing Blocks and Merging

Freeing memory passes in a pointer to the user area that was granted. Immediately preceding this should be a el_blockhead_t and it can be found with pointer arithmetic.

In order to prevent memory from becoming continually divided into smaller blocks, on freeing the system checks to see if adjacent blocks can be merged. Keep in mind that the blocks that can be merged are adjacent in memory, not next/previous in some linked list. Adjacent blocks can be located using el_block_above() and el_block_below().

To merge, the adjacent blocks must both be Available (not Used). A free can then have several cases.

  1. The freed block cannot be merged with any others
  2. The freed block can be merged with only the block above it
  3. The freed block can be merged with only the block below it
  4. The freed block can be merged with both adjacent blocks

The diagrams below show two of these cases.

el_free-merge.png

Figure 6: Two cases of freeing blocks. The 2nd involves merging adjacent nodes with available space.

With careful use of the below functions and handling of NULL arguments, all 4 cases can be handled with very little code. Keep in mind that el_block_above()/below() should return NULL if there is no block above or below due to that are being out of the boundaries of the heap.

el_blockhead_t *el_block_above(el_blockhead_t *block);
el_blockhead_t *el_block_below(el_blockhead_t *block);
void el_merge_block_with_above(el_blockhead_t *lower);
void el_free(void *ptr);

3.9 Expanding the Heap

El Malloc initializes the heap with just a single page of memory (EL_PAGE_BYTES = 4096 bytes) during el_init(). While good for testing, a real application would need more space than this. The beginnings of heap expansion are provided via the following function.

int el_append_pages_to_heap(int npages);
// REQUIRED
// Attempts to append pages of memory to the heap with mmap(). npages
// is how many pages are to be appended with total bytes to be
// appended as npages * EL_PAGE_BYTES. Calls mmap() with similar
// arguments to those used in el_init() however requests the address
// of the pages to be at heap_end so that the heap grows
// contiguously. If this fails, prints the message
// 
//  ERROR: Unable to mmap() additional 3 pages
// 
// and returns 1.  Otherwise, adjusts heap size and end for the
// expanded heap. Creates a new block for the freshly allocated pages
// that is added to the available list. Also attempts to merge this
// block with the block below it. Returns 0 on success.
// 
// NOTE ON mmap() USAGE: mmap() returns one of three things if a
// specific address is requested (its first argument):
// 
// 1. The address requested indicating the memory mapping succeeded
// 
// 2. A different address than the one requested if the requeste
//    address is in use
// 
// 3. The constant MAP_FAILED if the address mapping failed.
//
// #2 and #3 above should trigger this function to immediate print an
// #error message and return 1 as the heap cannot be made continuous
// #in those cases.

The central idea of the function is to allocate more space for the heap through mmap() calls. Since it is desirable to treat the heap a contiguous block of memory, the calls to mmap() should attempt to map new space for the heap to the el_ctl->heap_end address thereby "appending" the pages the heap.

Here are a few implementation notes.

  • In some cases, NULL is passed as the first argument to mmap() as a user program does not care what virtual address the OS uses for pages of memory. However, El Malloc will have specific addresses that it uses for the heap start and expansion.
  • Analyze the provided el_init() function which initially uses mmap() to create the heap. Many aspects of the setup function can be transferred here.
  • One difference is that while el_init() allocates the heap at EL_HEAP_START_ADDRESS, el_append_pages_to_heap() should map pages starting at the heap end. This will create a continuous virtual memory space for the heap as it expands.
  • The Return Value for mmap() is important and will be one of three things as the docs indicate: the requested address, a different address, or MAP_FAILED. The latter two indicate that heap expansion has failed.

3.10 Overall Code Structure of EL Malloc

Below is the code structure of the EL Malloc library. Some of the functions have been implemented already while those marked REQUIRED must be completed for full credit on the problem.

// el_malloc.c: implementation of explicit list malloc functions.

#include "el_malloc.h"

////////////////////////////////////////////////////////////////////////////////
// Global control functions

el_ctl_t *el_ctl = NULL;

// Global control variable for the allocator. Must be initialized in
// el_init().

int el_init(uint64_t initial_heap_size);
// Create an initial block of memory for the heap using
// mmap(). Initialize the el_ctl data structure to point at this
// block. The initializ size/position of the heap for the memory map
// are given in the argument symbol and EL_HEAP_START_ADDRESS.
// Initialize the lists in el_ctl to contain a single large block of
// available memory and no used blocks of memory.

void el_cleanup();
// Clean up the heap area associated with the system which unmaps all
// pages associated with the heap.

////////////////////////////////////////////////////////////////////////////////
// Pointer arithmetic functions to access adjacent headers/footers

el_blockfoot_t *el_get_footer(el_blockhead_t *head);
// Compute the address of the foot for the given head which is at a
// higher address than the head.

el_blockhead_t *el_get_header(el_blockfoot_t *foot);
// REQUIRED
// Compute the address of the head for the given foot which is at a
// lower address than the foot.

el_blockhead_t *el_block_above(el_blockhead_t *block);
// Return a pointer to the block that is one block higher in memory
// from the given block.  This should be the size of the block plus
// the EL_BLOCK_OVERHEAD which is the space occupied by the header and
// footer. Returns NULL if the block above would be off the heap.
// DOES NOT follow next pointer, looks in adjacent memory.

el_blockhead_t *el_block_below(el_blockhead_t *block);
// REQUIRED
// Return a pointer to the block that is one block lower in memory
// from the given block.  Uses the size of the preceding block found
// in its foot. DOES NOT follow block->next pointer, looks in adjacent
// memory. Returns NULL if the block below would be outside the heap.
// 
// WARNING: This function must perform slightly different arithmetic
// than el_block_above(). Take care when implementing it.

////////////////////////////////////////////////////////////////////////////////
// Block list operations

void el_print_blocklist(el_blocklist_t *list);
// Print an entire blocklist. The format appears as follows.
//
// {length:   2  bytes:  3400}
//   [  0] head @ 0x600000000000 {state: a  size:   128}
//   [  1] head @ 0x600000000360 {state: a  size:  3192}
//
// Note that the '@' column uses the actual address of items which
// relies on a consistent mmap() starting point for the heap.

void el_print_block(el_blockhead_t *block);
// Print a single block during a sequential walk through the heap

void el_print_heap_blocks();
// Print all blocks in the heap in the order that they appear from
// lowest addrses to highest address

void el_print_stats();
// Print out stats on the heap for use in debugging. Shows the
// available and used list along with a linear walk through the heap
// blocks.

void el_init_blocklist(el_blocklist_t *list);
// Initialize the specified list to be empty. Sets the beg/end
// pointers to the actual space and initializes those data to be the
// ends of the list.  Initializes length and size to 0.

void el_add_block_front(el_blocklist_t *list, el_blockhead_t *block);
// REQUIRED
// Add to the front of list; links for block are adjusted as are links
// within list.  Length is incremented and the bytes for the list are
// updated to include the new block's size and its overhead.

void el_remove_block(el_blocklist_t *list, el_blockhead_t *block);
// REQUIRED
// Unlink block from the list it is in which should be the list
// parameter.  Updates the length and bytes for that list including
// the EL_BLOCK_OVERHEAD bytes associated with header/footer.

////////////////////////////////////////////////////////////////////////////////
// Allocation-related functions

el_blockhead_t *el_find_first_avail(size_t size);
// REQUIRED
// Find the first block in the available list with block size of at
// least `size`.  Returns a pointer to the found block or NULL if no
// block of sufficient size is available.

el_blockhead_t *el_split_block(el_blockhead_t *block, size_t new_size);
// REQUIRED
// Set the pointed to block to the given size and add a footer to
// it. Creates another block above it by creating a new header and
// assigning it the remaining space. Ensures that the new block has a
// footer with the correct size. Returns a pointer to the newly
// created block while the parameter block has its size altered to
// parameter size. Does not do any linking of blocks nor changes of
// list membership: this is done elsewhere.  If the parameter block
// does not have sufficient size for a split (at least new_size +
// EL_BLOCK_OVERHEAD for the new header/footer) makes no changes tot
// the block and returns NULL indicating no new block was created.

void *el_malloc(size_t nbytes);
// REQUIRED
// Return pointer to a block of memory with at least the given size
// for use by the user.  The pointer returned is to the usable space,
// not the block header. Makes use of find_first_avail() to find a
// suitable block and el_split_block() to split it.  Returns NULL if
// no space is available.

////////////////////////////////////////////////////////////////////////////////
// De-allocation/free() related functions

void el_merge_block_with_above(el_blockhead_t *lower);
// REQUIRED
// Attempt to merge the block lower with the next block in
// memory. Does nothing if lower is null or not EL_AVAILABLE and does
// nothing if the next higher block is null (because lower is the last
// block) or not EL_AVAILABLE.  Otherwise, locates the next block with
// el_block_above() and merges these two into a single block. Adjusts
// the fields of lower to incorporate the size of higher block and the
// reclaimed overhead. Adjusts footer of higher to indicate the two
// blocks are merged.  Removes both lower and higher from the
// available list and re-adds lower to the front of the available
// list.

void el_free(void *ptr);
// REQUIRED
// Free the block pointed to by the give ptr.  The area immediately
// preceding the pointer should contain an el_blockhead_t with information
// on the block size. Attempts to merge the free'd block with adjacent
// blocks using el_merge_block_with_above(). If called on a NULL
// pointer or the block is not in state EL_USED, prints the error
// 
//   ERROR: el_free() not called on an EL_USED block
// 
// and returns immediately without further action.

////////////////////////////////////////////////////////////////////////////////
// HEAP EXPANSION FUNCTIONS

int el_append_pages_to_heap(int npages);
// REQUIRED
// Attempts to append pages of memory to the heap with mmap(). npages
// is how many pages are to be appended with total bytes to be
// appended as npages * EL_PAGE_BYTES. Calls mmap() with similar
// arguments to those used in el_init() however requests the address
// of the pages to be at heap_end so that the heap grows
// contiguously. If this fails, prints the message
// 
//  ERROR: Unable to mmap() additional 3 pages
// 
// and returns 1.  Otherwise, adjusts heap size and end for the
// expanded heap. Creates a new block for the freshly allocated pages
// that is added to the available list. Also attempts to merge this
// block with the block below it. Returns 0 on success.
// 
// NOTE ON mmap() USAGE: mmap() returns one of three things if a
// specific address is requested (its first argument):
// 
// 1. The address requested indicating the memory mapping succeeded
// 
// 2. A different address than the one requested if the requeste
//    address is in use
// 
// 3. The constant MAP_FAILED if the address mapping failed.
//
// #2 and #3 above should trigger this function to immediate print an
// #error message and return 1 as the heap cannot be made continuous
// #in those cases.

3.11 Demo Run using EL Malloc

Below is a run showing the behavior of a series of el_malloc() / el_free() calls. They are performed in the provided el_demo.c program.

Source for el_demo.c

// el_demo.c: Shows use cases for el_malloc() and el_free(). This file
// can be used for testing but is not itself a test.

#include <stdio.h>
#include <stdlib.h>
#include <assert.h>
#include "el_malloc.h"

void print_ptr(char *str, void *ptr){
  if(ptr == NULL){
    printf("%s: (nil)\n", str);
  }
  else{
    printf("%s: %p\n", str, ptr);
  }
}

int main(){
  printf("EL_BLOCK_OVERHEAD: %lu\n",EL_BLOCK_OVERHEAD);
  el_init(EL_HEAP_DEFAULT_SIZE);

  printf("INITIAL\n"); el_print_stats(); printf("\n");

  void *p1 = el_malloc(128);
  void *p2 = el_malloc(48);
  void *p3 = el_malloc(156);
  printf("MALLOC 3\n"); el_print_stats(); printf("\n");

  printf("POINTERS\n");
  print_ptr("p3",p3);
  print_ptr("p2",p2);
  print_ptr("p1",p1);
  printf("\n");

  void *p4 = el_malloc(22);
  void *p5 = el_malloc(64);
  printf("MALLOC 5\n"); el_print_stats(); printf("\n");

  printf("POINTERS\n");
  print_ptr("p5",p5);
  print_ptr("p4",p4);
  print_ptr("p3",p3);
  print_ptr("p2",p2);
  print_ptr("p1",p1);
  printf("\n");

  el_free(p1);
  printf("FREE 1\n"); el_print_stats(); printf("\n");

  el_free(p3);
  printf("FREE 3\n"); el_print_stats(); printf("\n");

  p3 = el_malloc(32);
  p1 = el_malloc(200);
  
  printf("ALLOC 3,1 AGAIN\n"); el_print_stats(); printf("\n");

  printf("POINTERS\n");
  print_ptr("p1",p1);
  print_ptr("p3",p3);
  print_ptr("p5",p5);
  print_ptr("p4",p4);
  print_ptr("p2",p2);
  printf("\n");

  el_free(p1);

  printf("FREE'D 1\n"); el_print_stats(); printf("\n");

  el_free(p2);

  printf("FREE'D 2\n"); el_print_stats(); printf("\n");

  p1 = el_malloc(3438);
  p2 = el_malloc(1024);
  printf("P2 FAILS\n");
  printf("POINTERS\n");
  print_ptr("p1",p1);
  print_ptr("p3",p3);
  print_ptr("p5",p5);
  print_ptr("p4",p4);
  print_ptr("p2",p2);
  el_print_stats(); printf("\n");

  el_append_pages_to_heap(3);
  printf("APPENDED PAGES\n"); el_print_stats(); printf("\n");

  p2 = el_malloc(1024);
  printf("P2 SUCCEEDS\n");
  printf("POINTERS\n");
  print_ptr("p1",p1);
  print_ptr("p3",p3);
  print_ptr("p5",p5);
  print_ptr("p4",p4);
  print_ptr("p2",p2);
  el_print_stats(); printf("\n");  

  el_free(p1);
  el_free(p2);
  el_free(p3);
  el_free(p4);
  el_free(p5);

  printf("FREE'D 1-5\n"); el_print_stats(); printf("\n");

  el_cleanup();
  return 0;
}

Output of El Malloc Demo

EL_BLOCK_OVERHEAD: 40
INITIAL
HEAP STATS (overhead per node: 40)
heap_start:  0x612000000000
heap_end:    0x612000001000
total_bytes: 4096
AVAILABLE LIST: {length:   1  bytes:  4096}
  [  0] head @ 0x612000000000 {state: a  size:  4056}
USED LIST: {length:   0  bytes:     0}
HEAP BLOCKS:
[  0] @ 0x612000000000
  state:      a
  size:       4056 (total: 0x1000)
  prev:       0x610000000018
  next:       0x610000000038
  user:       0x612000000020
  foot:       0x612000000ff8
  foot->size: 4056

MALLOC 3
HEAP STATS (overhead per node: 40)
heap_start:  0x612000000000
heap_end:    0x612000001000
total_bytes: 4096
AVAILABLE LIST: {length:   1  bytes:  3644}
  [  0] head @ 0x6120000001c4 {state: a  size:  3604}
USED LIST: {length:   3  bytes:   452}
  [  0] head @ 0x612000000100 {state: u  size:   156}
  [  1] head @ 0x6120000000a8 {state: u  size:    48}
  [  2] head @ 0x612000000000 {state: u  size:   128}
HEAP BLOCKS:
[  0] @ 0x612000000000
  state:      u
  size:       128 (total: 0xa8)
  prev:       0x6120000000a8
  next:       0x610000000098
  user:       0x612000000020
  foot:       0x6120000000a0
  foot->size: 128
[  1] @ 0x6120000000a8
  state:      u
  size:       48 (total: 0x58)
  prev:       0x612000000100
  next:       0x612000000000
  user:       0x6120000000c8
  foot:       0x6120000000f8
  foot->size: 48
[  2] @ 0x612000000100
  state:      u
  size:       156 (total: 0xc4)
  prev:       0x610000000078
  next:       0x6120000000a8
  user:       0x612000000120
  foot:       0x6120000001bc
  foot->size: 156
[  3] @ 0x6120000001c4
  state:      a
  size:       3604 (total: 0xe3c)
  prev:       0x610000000018
  next:       0x610000000038
  user:       0x6120000001e4
  foot:       0x612000000ff8
  foot->size: 3604

POINTERS
p3: 0x612000000120
p2: 0x6120000000c8
p1: 0x612000000020

MALLOC 5
HEAP STATS (overhead per node: 40)
heap_start:  0x612000000000
heap_end:    0x612000001000
total_bytes: 4096
AVAILABLE LIST: {length:   1  bytes:  3478}
  [  0] head @ 0x61200000026a {state: a  size:  3438}
USED LIST: {length:   5  bytes:   618}
  [  0] head @ 0x612000000202 {state: u  size:    64}
  [  1] head @ 0x6120000001c4 {state: u  size:    22}
  [  2] head @ 0x612000000100 {state: u  size:   156}
  [  3] head @ 0x6120000000a8 {state: u  size:    48}
  [  4] head @ 0x612000000000 {state: u  size:   128}
HEAP BLOCKS:
[  0] @ 0x612000000000
  state:      u
  size:       128 (total: 0xa8)
  prev:       0x6120000000a8
  next:       0x610000000098
  user:       0x612000000020
  foot:       0x6120000000a0
  foot->size: 128
[  1] @ 0x6120000000a8
  state:      u
  size:       48 (total: 0x58)
  prev:       0x612000000100
  next:       0x612000000000
  user:       0x6120000000c8
  foot:       0x6120000000f8
  foot->size: 48
[  2] @ 0x612000000100
  state:      u
  size:       156 (total: 0xc4)
  prev:       0x6120000001c4
  next:       0x6120000000a8
  user:       0x612000000120
  foot:       0x6120000001bc
  foot->size: 156
[  3] @ 0x6120000001c4
  state:      u
  size:       22 (total: 0x3e)
  prev:       0x612000000202
  next:       0x612000000100
  user:       0x6120000001e4
  foot:       0x6120000001fa
  foot->size: 22
[  4] @ 0x612000000202
  state:      u
  size:       64 (total: 0x68)
  prev:       0x610000000078
  next:       0x6120000001c4
  user:       0x612000000222
  foot:       0x612000000262
  foot->size: 64
[  5] @ 0x61200000026a
  state:      a
  size:       3438 (total: 0xd96)
  prev:       0x610000000018
  next:       0x610000000038
  user:       0x61200000028a
  foot:       0x612000000ff8
  foot->size: 3438

POINTERS
p5: 0x612000000222
p4: 0x6120000001e4
p3: 0x612000000120
p2: 0x6120000000c8
p1: 0x612000000020

FREE 1
HEAP STATS (overhead per node: 40)
heap_start:  0x612000000000
heap_end:    0x612000001000
total_bytes: 4096
AVAILABLE LIST: {length:   2  bytes:  3646}
  [  0] head @ 0x612000000000 {state: a  size:   128}
  [  1] head @ 0x61200000026a {state: a  size:  3438}
USED LIST: {length:   4  bytes:   450}
  [  0] head @ 0x612000000202 {state: u  size:    64}
  [  1] head @ 0x6120000001c4 {state: u  size:    22}
  [  2] head @ 0x612000000100 {state: u  size:   156}
  [  3] head @ 0x6120000000a8 {state: u  size:    48}
HEAP BLOCKS:
[  0] @ 0x612000000000
  state:      a
  size:       128 (total: 0xa8)
  prev:       0x610000000018
  next:       0x61200000026a
  user:       0x612000000020
  foot:       0x6120000000a0
  foot->size: 128
[  1] @ 0x6120000000a8
  state:      u
  size:       48 (total: 0x58)
  prev:       0x612000000100
  next:       0x610000000098
  user:       0x6120000000c8
  foot:       0x6120000000f8
  foot->size: 48
[  2] @ 0x612000000100
  state:      u
  size:       156 (total: 0xc4)
  prev:       0x6120000001c4
  next:       0x6120000000a8
  user:       0x612000000120
  foot:       0x6120000001bc
  foot->size: 156
[  3] @ 0x6120000001c4
  state:      u
  size:       22 (total: 0x3e)
  prev:       0x612000000202
  next:       0x612000000100
  user:       0x6120000001e4
  foot:       0x6120000001fa
  foot->size: 22
[  4] @ 0x612000000202
  state:      u
  size:       64 (total: 0x68)
  prev:       0x610000000078
  next:       0x6120000001c4
  user:       0x612000000222
  foot:       0x612000000262
  foot->size: 64
[  5] @ 0x61200000026a
  state:      a
  size:       3438 (total: 0xd96)
  prev:       0x612000000000
  next:       0x610000000038
  user:       0x61200000028a
  foot:       0x612000000ff8
  foot->size: 3438

FREE 3
HEAP STATS (overhead per node: 40)
heap_start:  0x612000000000
heap_end:    0x612000001000
total_bytes: 4096
AVAILABLE LIST: {length:   3  bytes:  3842}
  [  0] head @ 0x612000000100 {state: a  size:   156}
  [  1] head @ 0x612000000000 {state: a  size:   128}
  [  2] head @ 0x61200000026a {state: a  size:  3438}
USED LIST: {length:   3  bytes:   254}
  [  0] head @ 0x612000000202 {state: u  size:    64}
  [  1] head @ 0x6120000001c4 {state: u  size:    22}
  [  2] head @ 0x6120000000a8 {state: u  size:    48}
HEAP BLOCKS:
[  0] @ 0x612000000000
  state:      a
  size:       128 (total: 0xa8)
  prev:       0x612000000100
  next:       0x61200000026a
  user:       0x612000000020
  foot:       0x6120000000a0
  foot->size: 128
[  1] @ 0x6120000000a8
  state:      u
  size:       48 (total: 0x58)
  prev:       0x6120000001c4
  next:       0x610000000098
  user:       0x6120000000c8
  foot:       0x6120000000f8
  foot->size: 48
[  2] @ 0x612000000100
  state:      a
  size:       156 (total: 0xc4)
  prev:       0x610000000018
  next:       0x612000000000
  user:       0x612000000120
  foot:       0x6120000001bc
  foot->size: 156
[  3] @ 0x6120000001c4
  state:      u
  size:       22 (total: 0x3e)
  prev:       0x612000000202
  next:       0x6120000000a8
  user:       0x6120000001e4
  foot:       0x6120000001fa
  foot->size: 22
[  4] @ 0x612000000202
  state:      u
  size:       64 (total: 0x68)
  prev:       0x610000000078
  next:       0x6120000001c4
  user:       0x612000000222
  foot:       0x612000000262
  foot->size: 64
[  5] @ 0x61200000026a
  state:      a
  size:       3438 (total: 0xd96)
  prev:       0x612000000000
  next:       0x610000000038
  user:       0x61200000028a
  foot:       0x612000000ff8
  foot->size: 3438

ALLOC 3,1 AGAIN
HEAP STATS (overhead per node: 40)
heap_start:  0x612000000000
heap_end:    0x612000001000
total_bytes: 4096
AVAILABLE LIST: {length:   3  bytes:  3530}
  [  0] head @ 0x61200000035a {state: a  size:  3198}
  [  1] head @ 0x612000000148 {state: a  size:    84}
  [  2] head @ 0x612000000000 {state: a  size:   128}
USED LIST: {length:   5  bytes:   566}
  [  0] head @ 0x61200000026a {state: u  size:   200}
  [  1] head @ 0x612000000100 {state: u  size:    32}
  [  2] head @ 0x612000000202 {state: u  size:    64}
  [  3] head @ 0x6120000001c4 {state: u  size:    22}
  [  4] head @ 0x6120000000a8 {state: u  size:    48}
HEAP BLOCKS:
[  0] @ 0x612000000000
  state:      a
  size:       128 (total: 0xa8)
  prev:       0x612000000148
  next:       0x610000000038
  user:       0x612000000020
  foot:       0x6120000000a0
  foot->size: 128
[  1] @ 0x6120000000a8
  state:      u
  size:       48 (total: 0x58)
  prev:       0x6120000001c4
  next:       0x610000000098
  user:       0x6120000000c8
  foot:       0x6120000000f8
  foot->size: 48
[  2] @ 0x612000000100
  state:      u
  size:       32 (total: 0x48)
  prev:       0x61200000026a
  next:       0x612000000202
  user:       0x612000000120
  foot:       0x612000000140
  foot->size: 32
[  3] @ 0x612000000148
  state:      a
  size:       84 (total: 0x7c)
  prev:       0x61200000035a
  next:       0x612000000000
  user:       0x612000000168
  foot:       0x6120000001bc
  foot->size: 84
[  4] @ 0x6120000001c4
  state:      u
  size:       22 (total: 0x3e)
  prev:       0x612000000202
  next:       0x6120000000a8
  user:       0x6120000001e4
  foot:       0x6120000001fa
  foot->size: 22
[  5] @ 0x612000000202
  state:      u
  size:       64 (total: 0x68)
  prev:       0x612000000100
  next:       0x6120000001c4
  user:       0x612000000222
  foot:       0x612000000262
  foot->size: 64
[  6] @ 0x61200000026a
  state:      u
  size:       200 (total: 0xf0)
  prev:       0x610000000078
  next:       0x612000000100
  user:       0x61200000028a
  foot:       0x612000000352
  foot->size: 200
[  7] @ 0x61200000035a
  state:      a
  size:       3198 (total: 0xca6)
  prev:       0x610000000018
  next:       0x612000000148
  user:       0x61200000037a
  foot:       0x612000000ff8
  foot->size: 3198

POINTERS
p1: 0x61200000028a
p3: 0x612000000120
p5: 0x612000000222
p4: 0x6120000001e4
p2: 0x6120000000c8

FREE'D 1
HEAP STATS (overhead per node: 40)
heap_start:  0x612000000000
heap_end:    0x612000001000
total_bytes: 4096
AVAILABLE LIST: {length:   3  bytes:  3770}
  [  0] head @ 0x61200000026a {state: a  size:  3438}
  [  1] head @ 0x612000000148 {state: a  size:    84}
  [  2] head @ 0x612000000000 {state: a  size:   128}
USED LIST: {length:   4  bytes:   326}
  [  0] head @ 0x612000000100 {state: u  size:    32}
  [  1] head @ 0x612000000202 {state: u  size:    64}
  [  2] head @ 0x6120000001c4 {state: u  size:    22}
  [  3] head @ 0x6120000000a8 {state: u  size:    48}
HEAP BLOCKS:
[  0] @ 0x612000000000
  state:      a
  size:       128 (total: 0xa8)
  prev:       0x612000000148
  next:       0x610000000038
  user:       0x612000000020
  foot:       0x6120000000a0
  foot->size: 128
[  1] @ 0x6120000000a8
  state:      u
  size:       48 (total: 0x58)
  prev:       0x6120000001c4
  next:       0x610000000098
  user:       0x6120000000c8
  foot:       0x6120000000f8
  foot->size: 48
[  2] @ 0x612000000100
  state:      u
  size:       32 (total: 0x48)
  prev:       0x610000000078
  next:       0x612000000202
  user:       0x612000000120
  foot:       0x612000000140
  foot->size: 32
[  3] @ 0x612000000148
  state:      a
  size:       84 (total: 0x7c)
  prev:       0x61200000026a
  next:       0x612000000000
  user:       0x612000000168
  foot:       0x6120000001bc
  foot->size: 84
[  4] @ 0x6120000001c4
  state:      u
  size:       22 (total: 0x3e)
  prev:       0x612000000202
  next:       0x6120000000a8
  user:       0x6120000001e4
  foot:       0x6120000001fa
  foot->size: 22
[  5] @ 0x612000000202
  state:      u
  size:       64 (total: 0x68)
  prev:       0x612000000100
  next:       0x6120000001c4
  user:       0x612000000222
  foot:       0x612000000262
  foot->size: 64
[  6] @ 0x61200000026a
  state:      a
  size:       3438 (total: 0xd96)
  prev:       0x610000000018
  next:       0x612000000148
  user:       0x61200000028a
  foot:       0x612000000ff8
  foot->size: 3438

FREE'D 2
HEAP STATS (overhead per node: 40)
heap_start:  0x612000000000
heap_end:    0x612000001000
total_bytes: 4096
AVAILABLE LIST: {length:   3  bytes:  3858}
  [  0] head @ 0x612000000000 {state: a  size:   216}
  [  1] head @ 0x61200000026a {state: a  size:  3438}
  [  2] head @ 0x612000000148 {state: a  size:    84}
USED LIST: {length:   3  bytes:   238}
  [  0] head @ 0x612000000100 {state: u  size:    32}
  [  1] head @ 0x612000000202 {state: u  size:    64}
  [  2] head @ 0x6120000001c4 {state: u  size:    22}
HEAP BLOCKS:
[  0] @ 0x612000000000
  state:      a
  size:       216 (total: 0x100)
  prev:       0x610000000018
  next:       0x61200000026a
  user:       0x612000000020
  foot:       0x6120000000f8
  foot->size: 216
[  1] @ 0x612000000100
  state:      u
  size:       32 (total: 0x48)
  prev:       0x610000000078
  next:       0x612000000202
  user:       0x612000000120
  foot:       0x612000000140
  foot->size: 32
[  2] @ 0x612000000148
  state:      a
  size:       84 (total: 0x7c)
  prev:       0x61200000026a
  next:       0x610000000038
  user:       0x612000000168
  foot:       0x6120000001bc
  foot->size: 84
[  3] @ 0x6120000001c4
  state:      u
  size:       22 (total: 0x3e)
  prev:       0x612000000202
  next:       0x610000000098
  user:       0x6120000001e4
  foot:       0x6120000001fa
  foot->size: 22
[  4] @ 0x612000000202
  state:      u
  size:       64 (total: 0x68)
  prev:       0x612000000100
  next:       0x6120000001c4
  user:       0x612000000222
  foot:       0x612000000262
  foot->size: 64
[  5] @ 0x61200000026a
  state:      a
  size:       3438 (total: 0xd96)
  prev:       0x612000000000
  next:       0x612000000148
  user:       0x61200000028a
  foot:       0x612000000ff8
  foot->size: 3438

P2 FAILS
POINTERS
p1: 0x61200000028a
p3: 0x612000000120
p5: 0x612000000222
p4: 0x6120000001e4
p2: (nil)
HEAP STATS (overhead per node: 40)
heap_start:  0x612000000000
heap_end:    0x612000001000
total_bytes: 4096
AVAILABLE LIST: {length:   2  bytes:   380}
  [  0] head @ 0x612000000000 {state: a  size:   216}
  [  1] head @ 0x612000000148 {state: a  size:    84}
USED LIST: {length:   4  bytes:  3716}
  [  0] head @ 0x61200000026a {state: u  size:  3438}
  [  1] head @ 0x612000000100 {state: u  size:    32}
  [  2] head @ 0x612000000202 {state: u  size:    64}
  [  3] head @ 0x6120000001c4 {state: u  size:    22}
HEAP BLOCKS:
[  0] @ 0x612000000000
  state:      a
  size:       216 (total: 0x100)
  prev:       0x610000000018
  next:       0x612000000148
  user:       0x612000000020
  foot:       0x6120000000f8
  foot->size: 216
[  1] @ 0x612000000100
  state:      u
  size:       32 (total: 0x48)
  prev:       0x61200000026a
  next:       0x612000000202
  user:       0x612000000120
  foot:       0x612000000140
  foot->size: 32
[  2] @ 0x612000000148
  state:      a
  size:       84 (total: 0x7c)
  prev:       0x612000000000
  next:       0x610000000038
  user:       0x612000000168
  foot:       0x6120000001bc
  foot->size: 84
[  3] @ 0x6120000001c4
  state:      u
  size:       22 (total: 0x3e)
  prev:       0x612000000202
  next:       0x610000000098
  user:       0x6120000001e4
  foot:       0x6120000001fa
  foot->size: 22
[  4] @ 0x612000000202
  state:      u
  size:       64 (total: 0x68)
  prev:       0x612000000100
  next:       0x6120000001c4
  user:       0x612000000222
  foot:       0x612000000262
  foot->size: 64
[  5] @ 0x61200000026a
  state:      u
  size:       3438 (total: 0xd96)
  prev:       0x610000000078
  next:       0x612000000100
  user:       0x61200000028a
  foot:       0x612000000ff8
  foot->size: 3438

APPENDED PAGES
HEAP STATS (overhead per node: 40)
heap_start:  0x612000000000
heap_end:    0x612000004000
total_bytes: 16384
AVAILABLE LIST: {length:   3  bytes: 12668}
  [  0] head @ 0x612000001000 {state: a  size: 12248}
  [  1] head @ 0x612000000000 {state: a  size:   216}
  [  2] head @ 0x612000000148 {state: a  size:    84}
USED LIST: {length:   4  bytes:  3716}
  [  0] head @ 0x61200000026a {state: u  size:  3438}
  [  1] head @ 0x612000000100 {state: u  size:    32}
  [  2] head @ 0x612000000202 {state: u  size:    64}
  [  3] head @ 0x6120000001c4 {state: u  size:    22}
HEAP BLOCKS:
[  0] @ 0x612000000000
  state:      a
  size:       216 (total: 0x100)
  prev:       0x612000001000
  next:       0x612000000148
  user:       0x612000000020
  foot:       0x6120000000f8
  foot->size: 216
[  1] @ 0x612000000100
  state:      u
  size:       32 (total: 0x48)
  prev:       0x61200000026a
  next:       0x612000000202
  user:       0x612000000120
  foot:       0x612000000140
  foot->size: 32
[  2] @ 0x612000000148
  state:      a
  size:       84 (total: 0x7c)
  prev:       0x612000000000
  next:       0x610000000038
  user:       0x612000000168
  foot:       0x6120000001bc
  foot->size: 84
[  3] @ 0x6120000001c4
  state:      u
  size:       22 (total: 0x3e)
  prev:       0x612000000202
  next:       0x610000000098
  user:       0x6120000001e4
  foot:       0x6120000001fa
  foot->size: 22
[  4] @ 0x612000000202
  state:      u
  size:       64 (total: 0x68)
  prev:       0x612000000100
  next:       0x6120000001c4
  user:       0x612000000222
  foot:       0x612000000262
  foot->size: 64
[  5] @ 0x61200000026a
  state:      u
  size:       3438 (total: 0xd96)
  prev:       0x610000000078
  next:       0x612000000100
  user:       0x61200000028a
  foot:       0x612000000ff8
  foot->size: 3438
[  6] @ 0x612000001000
  state:      a
  size:       12248 (total: 0x3000)
  prev:       0x610000000018
  next:       0x612000000000
  user:       0x612000001020
  foot:       0x612000003ff8
  foot->size: 12248

P2 SUCCEEDS
POINTERS
p1: 0x61200000028a
p3: 0x612000000120
p5: 0x612000000222
p4: 0x6120000001e4
p2: 0x612000001020
HEAP STATS (overhead per node: 40)
heap_start:  0x612000000000
heap_end:    0x612000004000
total_bytes: 16384
AVAILABLE LIST: {length:   3  bytes: 11604}
  [  0] head @ 0x612000001428 {state: a  size: 11184}
  [  1] head @ 0x612000000000 {state: a  size:   216}
  [  2] head @ 0x612000000148 {state: a  size:    84}
USED LIST: {length:   5  bytes:  4780}
  [  0] head @ 0x612000001000 {state: u  size:  1024}
  [  1] head @ 0x61200000026a {state: u  size:  3438}
  [  2] head @ 0x612000000100 {state: u  size:    32}
  [  3] head @ 0x612000000202 {state: u  size:    64}
  [  4] head @ 0x6120000001c4 {state: u  size:    22}
HEAP BLOCKS:
[  0] @ 0x612000000000
  state:      a
  size:       216 (total: 0x100)
  prev:       0x612000001428
  next:       0x612000000148
  user:       0x612000000020
  foot:       0x6120000000f8
  foot->size: 216
[  1] @ 0x612000000100
  state:      u
  size:       32 (total: 0x48)
  prev:       0x61200000026a
  next:       0x612000000202
  user:       0x612000000120
  foot:       0x612000000140
  foot->size: 32
[  2] @ 0x612000000148
  state:      a
  size:       84 (total: 0x7c)
  prev:       0x612000000000
  next:       0x610000000038
  user:       0x612000000168
  foot:       0x6120000001bc
  foot->size: 84
[  3] @ 0x6120000001c4
  state:      u
  size:       22 (total: 0x3e)
  prev:       0x612000000202
  next:       0x610000000098
  user:       0x6120000001e4
  foot:       0x6120000001fa
  foot->size: 22
[  4] @ 0x612000000202
  state:      u
  size:       64 (total: 0x68)
  prev:       0x612000000100
  next:       0x6120000001c4
  user:       0x612000000222
  foot:       0x612000000262
  foot->size: 64
[  5] @ 0x61200000026a
  state:      u
  size:       3438 (total: 0xd96)
  prev:       0x612000001000
  next:       0x612000000100
  user:       0x61200000028a
  foot:       0x612000000ff8
  foot->size: 3438
[  6] @ 0x612000001000
  state:      u
  size:       1024 (total: 0x428)
  prev:       0x610000000078
  next:       0x61200000026a
  user:       0x612000001020
  foot:       0x612000001420
  foot->size: 1024
[  7] @ 0x612000001428
  state:      a
  size:       11184 (total: 0x2bd8)
  prev:       0x610000000018
  next:       0x612000000000
  user:       0x612000001448
  foot:       0x612000003ff8
  foot->size: 11184

FREE'D 1-5
HEAP STATS (overhead per node: 40)
heap_start:  0x612000000000
heap_end:    0x612000004000
total_bytes: 16384
AVAILABLE LIST: {length:   1  bytes: 16384}
  [  0] head @ 0x612000000000 {state: a  size: 16344}
USED LIST: {length:   0  bytes:     0}
HEAP BLOCKS:
[  0] @ 0x612000000000
  state:      a
  size:       16344 (total: 0x4000)
  prev:       0x610000000018
  next:       0x610000000038
  user:       0x612000000020
  foot:       0x612000003ff8
  foot->size: 16344

3.12 Grading Criteria for Problem 1   grading 45

Weight Criteria
  Automated Tests
20 make test-prob1 runs tests for correctness with Valgrind enabled
  20 tests, 1 point per test
25 Manual Inspection
4 Code Style: Functions adhere to CMSC 216 C Coding Style Guide which dictates reasonable indentation, commenting, consistency of curly usage, etc.
   
3 el_get_header() and el_block_below()
  Use of provided macros for pointer arithmetic
  Correct use of sizeof() operator to account for sizes
  el_block_below() checks for beginning of heap and returns NULL
   
3 el_add_block_front() and el_remove_block()
  Sensible use of pointers prev/next to link/unlink nodes efficiently; no looping used
  Correct updating of list length and bytes
  Accounts for EL_BLOCK_OVERHEAD when updating bytes
   
3 el_split_block()
  Use of el_get_footer() to obtain footers for updating size
  Checks to determine if block is large enough to be split; returns NULL if not
  Clear evidence of placing a new header and footer for new block when splitting
  Accounting for overhead EL_BLOCK_OVERHEAD when calculating new size
   
3 el_malloc()
  Use of el_find_first_avail() to locate a node to split
  Use of el_split_block() to split block into two
  Clear state change of split blocks to Used and Available
  Clear movement of lower split blocks to front of Used List
  Clear movement of upper split blocks to front of Available lists
  Use of pointer arithmetic macros to computer user address
   
3 el_merge_block_with_above()
  NULL checks for argument and block above which result in no changes
  Clear checks of whether both blocks are EL_AVAILABLE
  Use of el_block_above() to find block above
  Clear updates to size of lower block and higher foot
  Movement of blocks out of available list and merged block to front
   
3 el_free()
  Error checking that block is EL_USED
  Movement of block from used to available list
  Attempts to merge block with blocks above and below it
   
3 el_append_pages_to_heap()
  Makes use of mmap() to map in additional pages of virtual memory
  Checks mmap() for failures and prints appropriate error messages
  Maps new heap space to current heap end to create a contiguous heap
  Creates new available block for new space and attempts to merge with existing available blocks
45 Problem Total

4 Problem 2: MATATA Operation

4.1 Overview

A problem that occasionally arises in numerical computing when working with Matrices (2D Arrays) is to multiply the transpose of a matrix by itself, notated AT × A and referred to here as a the "MATATA" operation (short for MATrix AT times A, "matata" is not widely used to describe this matrix operation and internet searches it are likely to turn up unrelated results).

The MATATA operation is a special case of general matrix multiplication and students unfamiliar with this operation should study it to get some context for the present work. The diagram below illustrates a sample matrix A, its transpose AT that exchanges rows and columns, and the results of computing AT × A. Note that for rectangular matrices with R rows and C columns, the results of

matata.plain.svg

Figure 7: 4 by 3 matrix A with colored elements, its transpose At, and the result of multiplying At × A.

Note that that for each of the elements of the result matrix, the elements are the result of a row in the transpose multiplied by a column in the original matrix:

Ans[i][j] = 0;
for(k = 0 to Ans.cols){
  Ans[i][j] += At[i][k] * A[k][j];
}

After commuting the MATATA, it is often further used in numerical operations which are improved by normalizing the matrix to a limited range. There are several choices for this but here we will favor the maximum absolute value of elements in the MATATA and divide all other elements in the MATATA by it to normalize the matrix (the maximum absolute value of a vector or matrix is often referred to as its infinity norm in technical literature).

The file matata_base.c provides a baseline function that performs the MATATA and normalization in a direct fashion as the above definition indicates The algorithm uses the most "natural" approach of multiplying each row of the transpose by each column of the original to produce the result in the for each part of the squared result. The transposed matrix is formed via a malloc(), copying elements, then performing the multiply. As you survey the code, note the use of various convenience macros such as MGET(mat,i,j) interact with the matrix type used.

 1: #include "matata.h"
 2: 
 3: // exploits symmetry, uses a transpose matrix, does not have a good
 4: // memory access pattern and is "serial" - single threaded
 5: int matata_BASE(matrix_t mat, matrix_t ans) {
 6:   matrix_t tra;                                 // allocate space for transpose matrix 
 7:   matrix_init(&tra, mat.cols, mat.rows);
 8: 
 9:   for(int i=0; i<mat.rows; i++){                // copy elements into transpose matrix
10:     for(int j=0; j<mat.cols; j++){
11:       float mij = MGET(mat, i, j);
12:       MSET(tra, j, i, mij);
13:     }
14:   }
15: 
16:   for(int i=0; i<mat.cols; i++){                // compute ans = A^T * A
17:     for(int j=i; j<mat.cols; j++){              // compute upper triangle elements
18:       float sum = 0;
19:       for(int k=0; k<mat.rows; k++){            // sum over dot(row, col)
20:         sum += MGET(tra, i, k)*MGET(mat, k, j);
21:       }
22:       MSET(ans, i, j, sum);                     // exploit symmetry: assign upper
23:       MSET(ans, j, i, sum);                     // trianble element to lower triangle
24:     }
25:   }
26: 
27:   float max = -INFINITY;                        // calculate absolute max in ans
28:   for(int i=0; i<mat.cols; i++){
29:     for(int j=0; j<mat.cols; j++){
30:       float mij = fabsf(MGET(ans, i, j));
31:       if(mij > max){
32:         max = mij;
33:       }
34:     }
35:   }
36:   for(int i=0; i<mat.cols; i++){                // normalize matrix by dividing
37:     for(int j=0; j<mat.cols; j++){              // by absolute maximum value
38:       float mij = MGET(ans, i, j);
39:       MSET(ans,i,j, mij / max);
40:     }
41:   }
42: 
43:   matrix_free_data(&tra);                       // de-allocate transpose mat
44: 
45:   return 0;                                     // return success
46: }

Note that the original matrix comes in as the parameter mat and the normalized MATATA result is stored in the parameter ans.

While this algorithm is a direct translation of how humans would visually calculate the MATATA of small matrices, it is unfortunately fairly slow when executing on most modern computing systems.

4.2 Optimize MATATA

The purpose of this problem is to write matata_OPTM() which is a faster version of the provided matata_BASE() to calculate the results.

Write your code in the file matata_optm.c.

Keep the following things in mind.

  1. You will need to acquaint yourself with the functions and types related to matrices and vectors provided in the matata.h and demonstrated in the baseline function. Understanding the layout of the matrix in memory is essential to unlocking performance.
  2. The goal of matata_OPTM() is to exceed the performance of matata_BASE() by as much as possible.
  3. To achieve this goal, several optimizations must be implemented and suggestions are given in a later section.
  4. There is one additional parameter to the optimized function: matata_OPTM(mat,avg,std,thread_count). This indicates the number of threads that should be used during the computation: one of the optimizations that is essential is to add multi-threading support.
  5. Part of your grade will be based on the speed of the optimized code on grace.umd.edu. The main routine matata_benchmark.c will be used for this.

Some details are provided in subsequent sections.

4.3 Evaluation on Grace

The file matata_benchmark.c provides a benchmark for the speed of the algorithms. It will be used by graders to evaluate the submitted code and should be used during development to gauge performance improvements. It runs both the Baseline and Optimized versions (from matata_base.c and matata_optm.c respectively) and compares their performance.

Students must paste their benchmark results from GRACE into their matata_optm.c file. During grading, staff will independently evaluate your code performance on a grace node and take the best score from 3 runs of the benchmark.

While the benchmark runs on any machine, it is specifically tailored to run on the following machines:

 grace3.umd.edu
 grace4.umd.edu
 grace5.umd.edu
 grace6.umd.edu
 grace7.umd.edu
 grace8.umd.edu
 grace9.umd.edu
grace10.umd.edu

These Grace nodes have a reasonably large cache and fast processor while other Grace nodes have slower, older processors. The scoring present in matata_benchmark.c is "tuned" to these machines and will likely report incorrect results on other machines. Test your performance on these nodes so that no unexpected results occur after submission.

The output of the matata_benchmark is shown below.

  • ROWS/COLS: the size of the matrix being used.
  • BASE: the time it takes for matata_BASE() to complete.
  • T: number of threads used for running matata_OPTM()
  • OPTM: the time it takes for matata_OPTM() to complete.
  • SPDUP: the speedup of matata_OPTM() over matata_BASE() which is BASE / OPTM.
  • POINT: points earned on this run according to the following code:

        double points = log(speedup_OPTM) / log(2.0) * 2.0;
    

    This scheme means that unless actual optimizations are implemented, 0 points will be scored. Each speedup by a factor of 2X earns 2 point2: finishing in half the time (2X speedup) of the Baseline earns 2.0 points, one quarter of time (4X speedup) earns 4.0 points, 1/8th the time (8X speedup) 6.0 points, and so on.

  • TOTAL: the running total of points accumulated after running each segment of the benchmark.

Below are several demonstration runs of the benchmark.

# ###############################################################################
# RUN ON INCORRECT MACHINE (NOT grace nodes), NOTE WARNINGS
homputer>> ./matata_benchmark 
WARNING: UNEXPECTED HOST 'val'
WARNING: ensure you are on an normal GRACE node
WARNING: timing results / scoring will not reflect actual scoring
WARNING: run on one of the following hosts for accurate results
WARNING:   grace3.umd.edu
WARNING:   grace4.umd.edu
WARNING:   grace5.umd.edu
WARNING:   grace6.umd.edu
WARNING:   grace7.umd.edu
WARNING:   grace8.umd.edu
WARNING:   grace9.umd.edu
WARNING:   grace10.umd.edu
==== Matrix A^T*A Benchmark Version 2.0 ====
Performing 11 runs with 2 thread_counts (max 2)
  ROWS   COLS   BASE  T   OPTM SPDUP POINT TOTAL 
   128    128  0.007  1  0.008  0.96  0.00  0.00 
                      2  0.004  1.70  1.53  1.53 
   171    151  0.012  1  0.013  0.92  0.00  1.53 
                      2  0.007  1.67  1.49  3.01 
   196    180  0.019  1  0.021  0.94  0.00  3.01 
                      2  0.011  1.71  1.54  4.56 
   256    128  0.013  1  0.019  0.70  0.00  4.56 
                      2  0.010  1.30  0.76  5.32 
   256    256  0.066  1  0.077  0.86  0.00  5.32 
                      2  0.040  1.64  1.42  6.74 
   512    256  0.179  1  0.181  0.99  0.00  6.74 
                      2  0.099  1.81  1.71  8.45 
   512    512  0.784  1  0.787  1.00  0.00  8.45 
                      2  0.424  1.85  1.78 10.22 
   640    512  0.992  1  0.920  1.08  0.22 10.44 
                      2  0.517  1.92  1.88 12.32 
   640    640  1.175  1  1.437  0.82  0.00 12.32 
                      2  0.685  1.71  1.56 13.88 
   768    640  1.539  1  1.689  0.91  0.00 13.88 
                      2  0.850  1.81  1.71 15.59 
   801    800  1.991  1  2.154  0.92  0.00 15.59 
                      2  1.086  1.83  1.75 17.34 
RAW POINTS: 17.34
TOTAL POINTS: 17 / 35
WARNING: UNEXPECTED HOST 'val'
WARNING: ensure you are on an normal GRACE node
WARNING: timing results / scoring will not reflect actual scoring
WARNING: run on one of the following hosts for accurate results
WARNING:   grace3.umd.edu
WARNING:   grace4.umd.edu
WARNING:   grace5.umd.edu
WARNING:   grace6.umd.edu
WARNING:   grace7.umd.edu
WARNING:   grace8.umd.edu
WARNING:   grace9.umd.edu
WARNING:   grace10.umd.edu

# ###############################################################################
# PARTIAL CREDIT RUN
>> ssh grace.umd.edu
...
grace4>> ./mata_benchmark 
./matata_benchmark
==== Matrix A^T*A Benchmark Version 2.0 ====
Performing 12 runs with 2 thread_counts (max 2)
  ROWS   COLS   BASE  T   OPTM SPDUP POINT TOTAL 
   128    128  0.008  1  0.009  0.88  0.00  0.00 
                      2  0.005  1.64  1.43  1.43 
   171    151  0.015  1  0.016  0.98  0.00  1.43 
                      2  0.008  1.90  1.85  3.28 
   196    180  0.025  1  0.027  0.94  0.00  3.28 
                      2  0.018  1.41  1.00  4.28 
   216    128  0.015  1  0.015  0.98  0.00  4.28 
                      2  0.009  1.70  1.54  5.81 
   256    128  0.018  1  0.019  0.96  0.00  5.81 
                      2  0.010  1.89  1.83  7.64 
   256    256  0.093  1  0.078  1.19  0.51  8.16 
                      2  0.052  1.81  1.71  9.86 
   512    256  0.138  1  0.167  0.83  0.00  9.86 
                      2  0.099  1.39  0.95 10.82 
   512    512  0.648  1  0.725  0.89  0.00 10.82 
                      2  0.370  1.75  1.62 12.43 
   640    512  0.847  1  0.959  0.88  0.00 12.43 
                      2  0.475  1.78  1.67 14.10 
   640    640  1.095  1  1.357  0.81  0.00 14.10 
                      2  0.684  1.60  1.36 15.46 
   768    640  1.377  1  1.642  0.84  0.00 15.46 
                      2  0.830  1.66  1.46 16.92 
   801    800  2.211  1  2.953  0.75  0.00 16.92 
                      2  1.981  1.12  0.32 17.23 
RAW POINTS: 17.23
TOTAL POINTS: 17 / 35

# ###############################################################################
# FULL CREDIT RUN
>> ssh grace.umd.edu
...
grace3>> ./matata_benchmark 
==== Matrix A^T*A Benchmark Version 2.0 ====
Performing 12 runs with 2 thread_counts (max 2)
  ROWS   COLS   BASE  T   OPTM SPDUP POINT TOTAL 
   128    128  0.008  1  0.007  1.15  0.39  0.39 
                      2  0.004  1.88  1.82  2.21 
   171    151  0.016  1  0.013  1.16  0.44  2.65 
                      2  0.007  2.19  2.27  4.92 
   196    180  0.026  1  0.021  1.23  0.60  5.51 
                      2  0.011  2.27  2.37  7.88 
   216    128  0.015  1  0.012  1.22  0.56  8.45 
                      2  0.007  2.14  2.20 10.65 
   256    128  0.017  1  0.014  1.24  0.62 11.27 
                      2  0.007  2.30  2.40 13.67 
   256    256  0.068  1  0.055  1.24  0.62 14.29 
                      2  0.031  2.16  2.22 16.51 
   512    256  0.137  1  0.106  1.29  0.74 17.25 
                      2  0.057  2.40  2.52 19.77 
   512    512  0.596  1  0.429  1.39  0.94 20.72 
                      2  0.225  2.65  2.81 23.53 
   640    512  0.833  1  0.533  1.56  1.29 24.81 
                      2  0.273  3.05  3.22 28.03 
   640    640  1.086  1  0.839  1.29  0.75 28.78 
                      2  0.420  2.59  2.74 31.52 
   768    640  1.314  1  1.002  1.31  0.78 32.30 
                      2  0.548  2.40  2.53 34.83 
   801    800  2.199  1  2.070  1.06  0.18 35.00 
                      2  0.828  2.66  2.82 37.82 
RAW POINTS: 37.82
TOTAL POINTS: 35 / 35

Note that it is possible to exceed the score associated with maximal performance (as seen in the RAW POINTS reported) but no more than the final reported points will be given for the performance portion of the problem.

Significantly exceeding the max score may garner some MAKEUP credit: you'll know you earned this as the benchmark will report as much. See the later section for suggestions of potential additional optimizations.

4.4 matata_print.c Testing Program

As one works on implementing optimizations in matata_OPTM(), bugs which compute incorrect results are often introduced. To aid in testing, the matata_print() program runs both the BASE and OPTM versions on the same matrix and shows all results. The matrix size is determined from the command line and is printed on the screen to enable hand verification. Examples are below.

################################################################################
# RUN 1: Single threaded, Correct Results
>> ./matata_print 6 4 1                      # run on a 6 by 4 matrix, 1 thread
==== Matrix A^T*A Print ====
Original Matrix:                             # original matrix
6 x 4 matrix
   0:   0.00   1.00   2.00   3.00 
   1:   4.00   5.00   6.00   7.00 
   2:   8.00   9.00  10.00  11.00 
   3:  12.00  13.00  14.00  15.00 
   4:  16.00  17.00  18.00  19.00 
   5:  20.00  21.00  22.00  23.00 

BASE Matrix A^T*A :                          # results computed by matata_BASE()
4 x 4 matrix
   0: 0.680062 0.726430 0.772798 0.819165 
   1: 0.726430 0.777434 0.828439 0.879444 
   2: 0.772798 0.828439 0.884080 0.939722 
   3: 0.819165 0.879444 0.939722 1.000000 

OPTM Matrix A^T*A :                          # results computed by matata_OPTM()
4 x 4 matrix
   0: 0.680062 0.726430 0.772798 0.819165 
   1: 0.726430 0.777434 0.828439 0.879444 
   2: 0.772798 0.828439 0.884080 0.939722 
   3: 0.819165 0.879444 0.939722 1.000000 

BASE/OPTM Element Comparison:                # comparison of elements
[  i][  j]:         BASE         OPTM
[  0][  0]:     0.680062     0.680062        # all match - CORRECT RESULTS
[  0][  1]:     0.726430     0.726430 
[  0][  2]:     0.772798     0.772798 
[  0][  3]:     0.819165     0.819165 
[  1][  0]:     0.726430     0.726430 
[  1][  1]:     0.777434     0.777434 
[  1][  2]:     0.828439     0.828439 
[  1][  3]:     0.879444     0.879444 
[  2][  0]:     0.772798     0.772798 
[  2][  1]:     0.828439     0.828439 
[  2][  2]:     0.884080     0.884080 
[  2][  3]:     0.939722     0.939722 
[  3][  0]:     0.819165     0.819165 
[  3][  1]:     0.879444     0.879444 
[  3][  2]:     0.939722     0.939722 
[  3][  3]:     1.000000     1.000000 


################################################################################
# RUN 2: Two threads, Incorrect Results
>> ./matata_print 6 4 2                      # run on a 6 by 4 matrix with 2 threads
==== Matrix A^T*A Print ====
Original Matrix:
6 x 4 matrix
   0:   0.00   1.00   2.00   3.00 
   1:   4.00   5.00   6.00   7.00 
   2:   8.00   9.00  10.00  11.00 
   3:  12.00  13.00  14.00  15.00 
   4:  16.00  17.00  18.00  19.00 
   5:  20.00  21.00  22.00  23.00 

BASE Matrix A^T*A :
4 x 4 matrix
   0: 0.680062 0.726430 0.772798 0.819165 
   1: 0.726430 0.777434 0.828439 0.879444 
   2: 0.772798 0.828439 0.884080 0.939722 
   3: 0.819165 0.879444 0.939722 1.000000 

OPTM Matrix A^T*A :
4 x 4 matrix
   0: 0.510029 0.540115 0.570201 0.600287 
   1: 0.604585 0.647564 0.690544 0.733524 
   2: 0.699140 0.755014 0.810888 0.866762 
   3: 0.793696 0.862464 0.931232 1.000000 

BASE/OPTM Element Comparison:
[  i][  j]:         BASE         OPTM
[  0][  0]:     0.680062     0.510029 ***    # most elements mismatch
[  0][  1]:     0.726430     0.540115 ***    # likely bugs in thread implementation
[  0][  2]:     0.772798     0.570201 ***
[  0][  3]:     0.819165     0.600287 ***
[  1][  0]:     0.726430     0.604585 ***
[  1][  1]:     0.777434     0.647564 ***
[  1][  2]:     0.828439     0.690544 ***
[  1][  3]:     0.879444     0.733524 ***
[  2][  0]:     0.772798     0.699140 ***
[  2][  1]:     0.828439     0.755014 ***
[  2][  2]:     0.884080     0.810888 ***
[  2][  3]:     0.939722     0.866762 ***
[  3][  0]:     0.819165     0.793696 ***
[  3][  1]:     0.879444     0.862464 ***
[  3][  2]:     0.939722     0.931232 ***
[  3][  3]:     1.000000     1.000000 


4.5 Optimization Suggestions and Documentation

Labs and lectures have covered several kinds of optimizations which are useful to improve the speed of matata_OPTM(). These techniques include:

  1. Re-ordering memory accesses to be as sequential as possible which favors cache. Unless memory accesses favor cache, it is unlikely that any other optimizations will provide much speedup. There are several possibilities to optimizing cache so make sure to read the section on alternatives.
  2. Use threads to split up the work of computation. The problem has a high degree of parallelism in it with many portions that can be computed in worker threads independently from others. Assume that the number of threads to use will be small compared to the size of the matrix. For example, the benchmark uses at most 2 threads and the smallest matrix is 128 rows by 128 columns.

In most cases, implementing these two optimizations correctly will yield full performance points. Look for examples in Lecture and Lab to assist you along with more discussion in this document.

4.6 Hints on Cache-Friendly Memory Traversals

There are two approaches to getting more out of cache in this setting.

  1. Attempt to use the Transpose matrix which inverts rows and columns. This is a quick and easy way to get more speed as it allows traversing rows instead of columns which tends to favor cache. However, the transpose matrix must be created which takes a fair amount of time and is extremely hard to make cache friendly. For the ultimate speed, a different approach is necessary.
  2. Utilize a completely different iteration pattern that still allows the answer matrix to be computed but favors cache while doing so.

Relying on the creation of the Transpose matrix will likely not earn full credit. Instead, study the diagram below which suggests a way to compute a row the answer matrix in a cache friendly fashion. It favors repeatedly traversing the matrix in a row-wise fashion to avoid the stride required for column-wise access. Consider implementing the approach illustrated before implementing any threading. Threads that exhibit poor cache behavior tend to slow each other down; more benefit comes from adding multi-threading to a cache-friendly serial solution.

matata-order.plain.svg

Figure 8: Illustration of how to favor row-wise access to compute squared matrix. Computation of first row of the answer matrix is shown with natural extensions to rows beyond that.

4.7 Hints on Multi-threading

Division of Matrix Among Threads

The matrix must be divided among worker threads. The bulk of the work that is done by BASE algorithm is computing the "upper triangle" of the output values in this part of the code:

int matata_BASE(matrix_t mat, matrix_t ans) {
  ...;
  for(int i=0; i<mat.cols; i++){                // compute ans = A^T * A
    for(int j=i; j<mat.cols; j++){              // compute upper triangle elements
      float sum = 0;
      for(int k=0; k<mat.rows; k++){            // sum over dot(row, col)
        sum += MGET(tra, i, k)*MGET(mat, k, j);
      }
      MSET(ans, i, j, sum);                     // exploit symmetry: assign upper
      MSET(ans, j, i, sum);                     // trianble element to lower triangle
    }
  }
  ...
}

It is natural to then subdivide this computation among threads, possibly dividing the i, j, or k loops among multiple threads.

Students are encouraged to divide the outer i loop among threads. The reasons for this are worth discussion but the most efficient explanation is that this is how the solution code that gets full points is constructed. Note also that the cache-friendly computation technique described in another section also an outer i loop and it is wise to take the same approach of dividing the outer loop among threads.

Use caution when assign threads to outer loop iterations. The structure of the code computes a "triangle":

  • The i=0 outer iteration loops from j=i=0 to mat.cols
  • The i=1 outer iteration loops from j=i=1 to mat.cols, one fewer than at i=0
  • The i=mat.cols-1 iteration loops from j=i=mat.cols-1 to mat.cols, only a single iteration.

That means if Thread 0 is assigned rows 0 to 49, it has a LARGE part of the triangle while Thread 1 assigned to rows 50-99 has a SMALL part of the triangle.

Ideally an equal division of work among threads is used. An easy way to arrange this is with the following code pattern:

int matata_OPTM(matrix_t mat, matrix_t ans, int tc){
  ...;
  for(int i=thread_id; i<mat.cols; i+=thread_count){
    ...
  }
  ...
}

Here threads will alternate rows; with 2 threads

  • Thread 0 will take rows 0,2,4,6,…
  • Thread 1 will take rows 1,3,5,7,…

which will lead to an even amount of work and may actually help cache performance as threads will be more likely to work on adjacent rows.

Note as well that the number of threads will be small so that it is likely several hundred or several thousands rows/cols will be assigned dot each thread. This will allow well-written code the have each thread work independently on portions of the matrix in parallel with other threads.

Use of Mutexes

Whenever a thread must access a memory element that other threads may reference, protect the access to that memory with a Mutex. Each thread should lock the mutex, make changes to the data, then unlock the mutex. Failure to do this when altering shared data may result in incorrect results. Try to keep the code between lock/unlock as short and fast as possible as only one thread can execute it at a time.

For this problem, it is likely that a single lock/unlock will be required.

Use of Barriers

Later parts of the computation may require all threads to complete earlier parts. For example, without having the maximum element across the entire MATATA answer matrix, the answer matrix cannot be normalized correctly. If multiple threads are cooperating to compute a shared result, all threads must finish their task before any should move ahead. In these cases, a Barrier is useful.

Below is a basic code synopsis of how to use a barrier. Most solutions to MATATA will use 1-3 pthread_barrier_wait() calls and can utilize the same barrier for all of them.

// global variable, may also be a local variable in a struct
pthread_barrier_t barrier;

void main_thread(int thread_count) {
  // main thread sets up the barrier
  pthread_barrier_init(&barrier, NULL, thread_count);

  // main thread creates threads
  for(int i=0; i<thread_count; i++){
    ...;
    pthread_create(..., worker, ...);
  }
  ...;
}

void *worker(void *){
  // worker threads compute PART A of the computation
  ...;
  
  // before continuing to PART B, all threads must finish PART A
  // use the barrier to wait until  
  pthread_barrier_wait(barrier);
  // all threads now finished with PART A, safe to proceed to part B

  // worker threads compute PART B of the computation
  ...;

  // before continuing to PART C, all threads must finish PART B
  // use the barrier to wait until  
  pthread_barrier_wait(barrier);
  // all threads now finished with PART B, safe to proceed to part C

  // worker threads compute PART C of the computation
  ...;
}

4.8 Constraints

Use a Mutex

While it may be possible to implement a completely lock-free solution with threads, your implementation MUST use mutexes to coordinate threads as they access shard data in some part of the code. Credit will be deducted if you do not illustrate use of mutexes as one of the course goals for students to demonstrate proficiency with thread coordination.

Avoid Global Variables

In many simple threaded programs, global variables are a convenient way to give worker threads/functions access to shared data. AVOID THIS for full credit. Use "contexts" instead: define a struct type that contains the data necessary for a worker thread to contribute. Then pass this struct to the worker thread on creation. Common elements of such structs are

  • A numeric thread id
  • A total thread count
  • References (structs or pointers) to data for the computation
  • Pointers to any shared locks that are needed to coordinate access
  • Pointers to any shared barriers that are needed to coordinate access

Lecture and discussion demos will provide some examples of how this might look

Respect Thread Count

The last parameter to the optimized function indicates the maximum number of threads to use while. During manual inspection, graders will check code to ensure that no more than the indicated number of worker threads will be started by the code (e.g. thread_count=1 but 4 worker threads are started). Attempts to violate this will reduce performance points to 0.

4.9 Additional Optimizations for MAKEUP Credit

Additional optimizations may be performed to further speed up the computations. Some of these are described in Chapter 5 of Bryant/O'Hallaron.

  1. Replacing repeated memory references with local non-pointer data which will likely be assigned to registers to alleviate slow-down from memory accesses.
  2. Increasing potential processor pipelining by adjusting the destinations of arithmetic operations.
  3. Decreasing any unnecessary work such as memory accesses or arithmetic operations. If a computation is performed multiple times, find a way to perform it only once.

4.10 Grading Criteria for Problem 1 (55%)   grading 55

NOTE: this section previously had a mention of questions and a writeup document that are no longer part of the project; these have been removed.

Weight Criteria
  AUTOMATED TESTS
10 No output/memory errors reported make test-prob2
   
  PERFORMANCE EVALUATION
35 Performance of matata_OPTM() on grace.umd.edu
  As measured by the provided matata_benchmark
  Best score of 3 runs done by graders after submission closes
   
  MAKEUP CREDIT can be earned by greatly exceeding the maximum points possible
  Credit earned in this way will be obvious based on the output of the benchmark
10 MANUAL INSPECTION of matata_optm.c
  Effort to optimize memory access pattern in matata_OPTM()
  Effort to utilize threads in matata_OPTM()
  Clear effort to coordinate thread access to shared data using a mutex
  Avoids the use of Global Variables in favor of local "contexts" to give threads data they need
  Respects the thread_count parameter and does not start excess worker threads
  Includes timing results from matata_benchmark in a commented table at top of file
  Code Style: Functions adhere to CMSC 216 C Coding Style Guide which dictates reasonable indentation, commenting, consistency of curly usage, etc.
  Includes comments describing the overall flow of optimized code, intent and purpose of loops.
55 Problem Total

5 Assignment Submission

5.1 Submit to Gradescope

Refer to the Project 1 instructions and adapt them for details of how to submit to Gradescope. In summary they are

Command Line Submission
Type make submit to create a zip file and upload it to Gradescope; enter your login information when prompted.
Manual Submission
Type make zip to create pX-complete.zip, transfer this file to a local device, then upload it to the appropriate assignment on Gradescope via the sites web interface.

5.2 Late Policies

You may wish to review the policy on late project submission which will cost 1 Engagement Point per day late. No projects will be accepted more than 48 hours after the deadline.

https://www.cs.umd.edu/~profk/216/syllabus.html#late-submission


Web Accessibility
Author: Chris Kauffman (profk@umd.edu)
Date: 2025-12-11 Thu 14:41